
MicrosoftがWindows 11 24H2への自動アップデートを開始
Microsoftが2024年10月に正式配信を開始したWindows 11 24H2は大型アップデートで、カーネルバージョンが上がるなど過去のメジャーアップデートに比べても大規模なものになっています。
ただ、追加機能については主にAI機能が中心で、多くのユーザーにとってはあまり恩恵のあるアップデートではない一方で、音声が最大音量に勝手に変わるバグや、ゲーミング性能やマルチスレッド性能が全体的に落ちるなどの不具合も多いアップデートになっています。
そのため、まだ24H2にアップデートをしたくないというユーザーも居そうですが、Microsoftでは2025年1月16日よりWindows 11 HomeおよびProを利用しているユーザー向けにWindows 11 24H2への自動アップデートを適用することをサポートドキュメント上で明らかにしました。
We have reached a new stage in the phased rollout of version 24H2. Eligible devices running Home and Pro editions of Windows 11, versions 23H3 and 22H2 will be gradually updated to version 24H2.
Windows 11, version 24H2 known issues and notifications -Microsoft Supports
Microsoftが更新したサポートドキュメントによると、Windows 11 24H2のロールアウトにおいて、新しい段階に差し掛かったとのことで、23H2または22H2のWindows 11 HomeおよびProを利用しているユーザーかつ、ハードウェアおよびソフトウェアの互換性が確保されているデバイスにおいて、Windows 11 24H2に自動的にアップデートが行われるようになることを明らかにしています。
そのため、例えばWindows Updateで更新の確認などを押したり、定期的なアップデート確認の際にはアップデート可能と判断されればWindows 11 24H2のダウンロードとインストールが開始されるようです。

Windows 11 24H2の自動アップデートを回避する方法
基本的に、Windows 11 24H2など最新バージョンをインストールすることがセキュリティ上は推奨されていますが、パフォーマンスやバグへの懸念を持っているユーザー向けに、Windows 11 24H2の自動インストールを回避する方法も一応用意されています。
最も簡単な方法は、Windows Updateの自動更新を一時停止する方法で、最大5週間まで一時停止することができます。
ただ、この方法の場合はパッチ・チューズデイなど、セキュリティーパッチなどが公開される際には一時的に解除するなどひと手間かける必要があります。

もう一つできる方法としてはWindows 11 Proに限定されていますが、「グループ・ポリシー・エディター」を使う方法もあります。
Windows 11 Homeでも「グループ・ポリシー・エディター」を使う方法はあるようですので、入れたい方は調べてみてください。

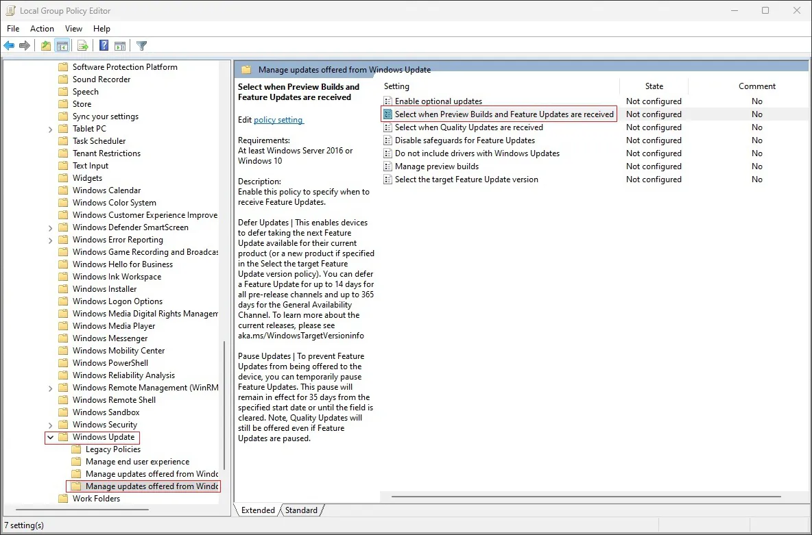
グループ・ポリシー・エディターにて、「コンピューターの構成」➡「管理用テンプレート」➡「Windows コンポーネント」➡「Windows Update」➡「プレビュービルドや機能更新プログラムをいつ受信するかを選択してください」を選択し、ダブルクリックします。

構成設定の画面の左上にある「有効」ボタンを押し、その下にあるオプションの「機能更新プログラムがリリースされてからデバイスに提供されるまでに、更新を保留する日数を指定してください。」を、最大365日までの任意の日数を設定してください。
これにより、1月15日から設定した日数間は、Windows 11 24H2への自動アップデートを回避することが可能になります。なお、MicrosoftでもWindows 11 24H2で確認されている問題については修正に取り組んでいます。
そのため、永久に24H2を避け続けることは推奨されておらず、問題や懸念しているバグなどが修正された際には素直に24H2にアップデートすることが推奨されます。



コメント